Edit

Process events by using a SQL operator

A SQL operator, also called a SQL code editor, is a new data transformation capability in Microsoft Fabric eventstreams. SQL operators provide a code editing experience where you can easily define your own custom data transformation logic by using simple SQL expressions. This article describes how to use a SQL operator for data transformations in an eventstream.

Note

Eventstream artifact names that include an underscore (_) or dot (.) aren't compatible with SQL operators. For the best experience, create a new eventstream without using underscores or dots in the artifact name.

Prerequisites

  • Access to a workspace in the Fabric capacity license mode or the trial license mode with Contributor or higher permissions.

Add a SQL operator to an eventstream

To perform stream processing operations on your data streams by using a SQL operator, add a SQL operator to your eventstream by using the following instructions:

  1. Create a new eventstream. Then add a SQL operator to it by using one of the following options:

    • On the ribbon, select Transform events, and then select SQL.

      Screenshot that shows the selection of a SQL operator on the menu for transforming events.

    • On the canvas, select Transform events or add destination, and then select SQL Code.

      Screenshot that shows the selection of a SQL operator in the list for transforming events on the canvas.

  2. A new SQL node is added to your eventstream. Select the pencil icon to continue setting up the SQL operator.

    Screenshot that shows the selection of the pencil icon on the SQL operator node.

  3. On the SQL Code pane, specify a unique name for the SQL operator node in the eventstream.

  4. Edit the query in the query area, or select Edit query to enter the full-screen code editor view.

    Screenshot that shows the box for entering an operation name and the button for editing a query on the SQL Code pane.

  5. The full-screen code editor mode features an input/output explorer pane on the left side. The code editor section is adjustable, so you can resize it according to your preferences. The preview section at the bottom enables you to view both your input data and your query's test result.

    Screenshot that shows the SQL full editor.

  6. Select the text in the Outputs section, and then enter a name for the destination node. The SQL operator supports all Real-Time Intelligence destinations, including an eventhouse, lakehouse, activator, or stream.

    Screenshot that shows the Outputs area with the plus button selected.

  7. Specify an alias or name for the output destination where the data processed through the SQL operator is written.

    Screenshot that shows the name for an output.

  8. Add SQL query for the required data transformation.

    An eventstream is built on top of Azure Stream Analytics, and it supports the same query semantics of the Stream Analytics query language. To learn more about the syntax and usage, see Azure Stream Analytics and Eventstream Query Language Reference.

    Here's the basic query structure:

    SELECT 
    
        column1, column2, ... 
    
    INTO 
    
        [output alias] 
    
    FROM 
    
        [input alias] 
    

    This query example shows the detection of high temperatures in a room every minute:

    
        SELECT 
        System.Timestamp AS WindowEnd, 
        roomId, 
        AVG(temperature) AS AvgTemp 
    INTO 
        output 
    FROM 
        input 
    GROUP BY 
        roomId, 
        TumblingWindow(minute, 1) 
    HAVING 
        AVG(temperature) > 75 
    

    This query example shows a CASE statement to categorize temperature:

    SELECT
        deviceId, 
        temperature, 
        CASE  
            WHEN temperature > 85 THEN 'High' 
            WHEN temperature BETWEEN 60 AND 85 THEN 'Normal' 
            ELSE 'Low' 
        END AS TempCategory 
    INTO 
        CategorizedTempOutput 
    FROM 
        SensorInput 
    
  9. On the ribbon, use the Test query command to validate the transformation logic. Test query results appear on the Test result tab.

    Screenshot that shows a test result.

  10. When you finish testing, select Save on the ribbon to get back to the eventstream canvas.

    Screenshot that shows the ribbon for a query, including commands for testing the query and saving.

  11. On the SQL Code pane, if the Save button is enabled, select it to save the settings.

    Screenshot that shows the SQL Code pane and the Save button.

  12. Configure the destination.

    Screenshot that shows a completed eventstream.

More examples

The following examples show common real-time analytics scenarios you can implement with the SQL operator.

Per-minute city sales aggregation - Use TumblingWindow to compute fixed, nonoverlapping one-minute sales totals grouped by city:

SELECT
    System.Timestamp AS WindowEnd,
    city,
    SUM(salesAmount) AS TotalSales
INTO
    output
FROM
    input
GROUP BY
    city,
    TumblingWindow(minute, 1)

Burst and bot detection - Use HoppingWindow to detect users who place an unusually high number of orders within a five-minute rolling window, evaluated every minute:

SELECT
    System.Timestamp AS WindowEnd,
    userId,
    COUNT(*) AS OrderCount
INTO
    output
FROM
    input
GROUP BY
    userId,
    HoppingWindow(minute, 5, 1)
HAVING
    COUNT(*) > 10

Anomaly flagging against a rolling baseline - Use HoppingWindow to compute a rolling average and flag devices whose maximum metric value exceeds twice the average within the window, which indicates a potential anomaly:

SELECT
    System.Timestamp AS WindowEnd,
    deviceId,
    AVG(metricValue) AS RollingAvg,
    MAX(metricValue) AS CurrentMax
INTO
    output
FROM
    input
GROUP BY
    deviceId,
    HoppingWindow(minute, 10, 1)
HAVING
    MAX(metricValue) > 2 * AVG(metricValue)

Write to multiple destinations from a single SQL operator

With SQL operator, you can send data to multiple output sinks or destinations by adding multiple INTO clauses in your SQL query and by defining multiple outputs.

Define multiple outputs in the query editor

  1. Select Edit (Pencil icon) on the SQL operator node to open the SQL Code pane.

  2. In the SQL Code pane, select Edit query to open the full-screen code editor.

    Screenshot that shows the SQL Code pane.

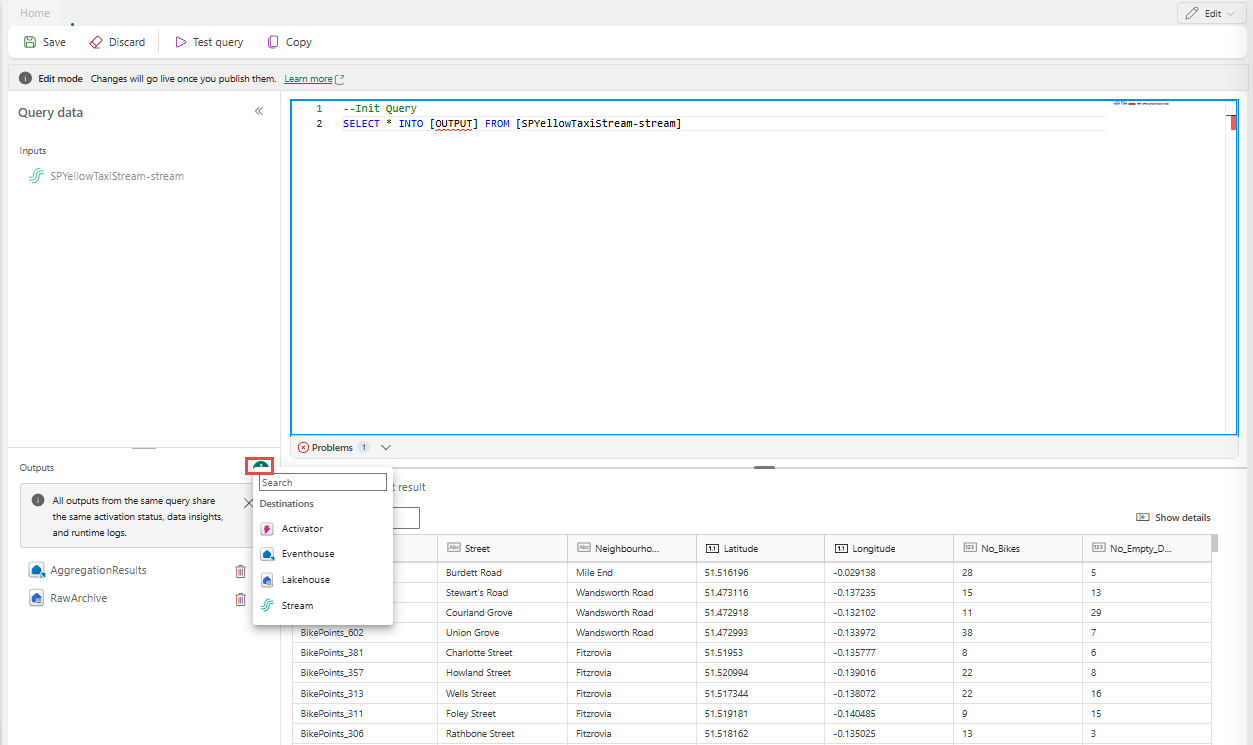
  3. In the full-screen code editor, select + in the Outputs section to add a new output. Select the output type of your choice. It creates an alias of the output that you can use it in a query. Select the name of the created output and enter a name of your choice.

    Screenshot that shows the button for adding an output in the SQL full editor.

Use multiple SELECT ... INTO statements

Each SELECT statement can write to a different output. Add the query to write output to multiple destinations.

In the following query example, the first SELECT statement writes to an output named RawArchive (type: Lakehouse), and the second SELECT statement writes to an output named AggregationResults (type: Eventhouse).


-- Query 1: Archive all data to Lakehouse
SELECT *
INTO [RawArchive]
FROM [SQLDemoES-stream]

-- Query 2: Aggregate and filter data to create a real time dashboard to an Eventhouse
SELECT System.Timestamp() AS EventTime, COUNT(*) AS EventCount
INTO [AggregationResults]
FROM [SQLDemoES-stream]
GROUP BY TumblingWindow(minute, 1)
HAVING COUNT(*) > 100

Reuse intermediate logic (best practice)

If you want to avoid duplicating logic, use a WITH clause and fan out to multiple outputs from there. In the following example, the InputStream common table expression (CTE) is defined to read from the input stream once, and then the two SELECT statements reference the InputStream CTE to write to different outputs. This approach is more efficient because it avoids reading from the input stream multiple times.

  1. Enter the following query in the SQL code editor to read from the input stream once and write to multiple outputs.

    
    --Base query:  Reading input stream once
    With InputStream AS(
    SELECT * 
    FROM [SQLDemoES-stream] )
    
    -- Query 1: Archive all data to Lakehouse
    SELECT *
    INTO [RawArchive]
    FROM InputStream
    
    -- Query 2: Aggregate and filter data to create a real time dashboard to an Eventhouse
    SELECT System.Timestamp() AS EventTime, COUNT(*) AS EventCount
    INTO [AggregationResults]
    FROM InputStream
    GROUP BY TumblingWindow(minute, 1)
    HAVING COUNT(*) > 100
    
    
  2. Select Test query to validate the query result. Each output defined in the query has a separate tab in the Test results panel.

    Screenshot that shows an example of adding multiple destination queries in the SQL full editor.

  3. Select Save to save the query and exit the editor.

    Screenshot that shows the Save button in the SQL full editor.

  4. Select Save again in the SQL Editor pane.

  5. Select each destination node created from the SQL operator, and then configure the destination settings for each of them.

    Screenshot that shows the configuration links for each destination node.

  6. After you finish the configuration, your eventstream should look like the following example, where the SQL operator node has two output destinations.

    Screenshot that shows an example of a SQL operator with multiple outputs.

Configure event ordering policies in SQL operator

With SQL operator, you can process data using event or application time. By default, Eventstream uses arrival time. To process by event time, you must explicitly configure it using TIMESTAMP BY in your query.

Sample input

{
    "deviceId": "device123",
    "temperature": 72,
    "eventTime": "2024-01-01T12:00:00Z"
}

Sample query using event time


SELECT
    deviceId,
    temperature,
    System.Timestamp() AS EventTimestamp
INTO
    Output
FROM
    Input
TIMESTAMP BY eventTime;

You can also add thresholds for late arrival and out of order events under advanced settings of the SQL operator.

Screenshot that shows advanced settings of a SQL operator.

Limitations

  • The SQL operator is designed to centralize all your transformation logic. As a result, you can't use it alongside other built-in operators within the same processing path. Chaining multiple SQL operators in a single path is also not supported.

  • If you add a SQL operator to your topology, you must create new destination nodes. Existing destination nodes cannot be reused with the SQL operator.